5 Reasons to Choose a Graphical JSON Schema Editor
The advantages of JSON as a lightweight, human-readable, interoperable data format have led to its widespread adoption in various domains, including web development, mobile app development, and backend services. Many programming libraries and frameworks provide built-in support for JSON parsing and serialization.
That said, most applications still benefit from or require validation of client-submitted data. Enter the JSON Schema spec, which lets you describe the structure of JSON data for a particular application, for both documentation and validation purposes.
Though JSON Schema code is by design human-readable, building a complex schema with nested and repeating sections in a text-only editor becomes time consuming and error-prone quickly. Let's look at five ways a graphical editor is a must-have for JSON Schema development.

Benefits of JSON Schema
Adoption of JSON Schema is important for ensuring data quality, documenting data structures, promoting interoperability, and streamlining development processes when working with JSON data. It enhances data understanding, reliability, and consistency in various applications and scenarios.
JSON Schema provides a standardized and formal way to define the structure and constraints of JSON data. This allows you to validate whether JSON data adheres to a specific schema, ensuring data integrity and quality. Validation helps catch errors early in the data processing pipeline, reducing the likelihood of incorrect or inconsistent data entering a system.
In addition to data validation, JSON Schema enables interoperability among systems. When different systems or services communicate using JSON data, having a shared schema ensures that they can understand each other's data formats. This is particularly crucial in distributed systems and when working with APIs that serve multiple clients.
While developers can certainly develop JSON Schema in a text editor, most prefer to work in a graphical environment for maximum flexibility and productivity.
Advantages of a Graphical JSON Schema Editor
There are myriad ways that an enterprise-grade, graphical JSON Schema editor is an asset for developers. Here are the top five:
Faster development and fewer errors with JSON Schema generation, graphical views, and intelligent entry helpers
Developers new to JSON Schema can rapidly build a schema using the graphical view
Allows for incremental data modeling, by which you generate a JSON Schema based on an existing JSON instance
Built-in XML to JSON and JSON to YAML conversion tools make it easy to move between formats as required
Auto-generated, visual JSON Schema documentation facilitates maintenance and communication
Altova built JSON Schema support in the XMLSpy around these five requirements as detailed below.
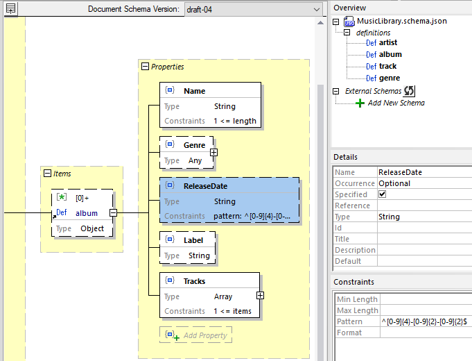
Structured as a set of nested containers – much like XML Schema – JSON Schema by nature lends itself to a graphical view. Approaching a schema visually allows for rapid development and visualization of structure. Compare the visual representation below to its corresponding code.


Even for a relatively simple schema, a graphical view of the data model is easier to define and understand.
As you’re working, drag and drop editing and intelligent entry helpers make it easy to specify details and constraints and make valid JSON Schema editing choices.

If you’re familiar with the XML Schema editor in XMLSpy, the JSON Schema Editor will be familiar instantly. At the same time, its graphical editing paradigm makes it easy to grasp for those new to XMLSpy.
JSON Schema Generator
You don't need to start at the beginning by defining a schema from scratch. For incremental data modeling, simply load a JSON instance and let XMLSpy generate the schema for you. You can refine it further in the graphical editor or use it immediately for documentation of the data structure and data validation.
The JSON Schema generator dialog allows you generate a schema conforming to JSON Schema draft-04, -06, or -07. Or, generate a JSON schema from an XSD as described in the next section.

Convert XML to JSON
Another benefit of using an enterprise-grade editor is support for additional related technologies. For instance, developers can generate a JSON Schema from an existing XML Schema (XSD) or YAML Schema with two clicks in XMLSpy.

Converting JSON Schema to XSD is also supported.
With support for JSON Schema generation, editing, validation, and conversion, as well as intelligent editing of instance documents, XMLSpy provides an enterprise-grade approach to JSON development that lets you capitalize on its advantages even more readily.
Additional JSON Schema Tools
JSON is supported across the Altova product line with graphical tools and built-in automation options that make JSON development and data integration easy. In addition to XMLSpy, JSON Schema support is provided for:
JSON data mapping and conversion in MapForce. A graphical, drag-and-drop data mapping tool, MapForce lets developers and IT pros process and convert data between JSON, PDF, XML, CSV, Excel, databases, and other formats. Convert data instantly, or automate the data mapping via MapForce Server.
Lightning-fast JSON validation on RaptorXML Server. Process high-volume or recurrent JSON Schema-based validation jobs using this high-performance validator for JSON, XML, YAML, and XBRL.
To cover all your JSON development and conversions needs, you can choose the Altova MissionKit product suite, which includes XMLSpy and MapForce at a special price. MissionKit and RaptorXML Server are available for a free, 30-day trial.