Top Five Features in Altova’s Latest Release
Release 2 of the Altova Version 2018 product line introduces a host of new features and updates, and even a brand-new product.
Let’s take a look at the top five reasons you won’t want to wait to download this version.

1. Processing JSON with XSLT, XPath, and XQuery
By now it’s no secret that XMLSpy includes comprehensive functionality for editing, generating, and converting JSON and JSON Schema documents.
Now, you can also query and transform your JSON data using the familiar XPath, XQuery, and XSLT standards. (And if those aren’t yet familiar, check out our free XSLT, XPath, and XQuery tutorials.)

Check out a quick video demo of this new functionality in action:
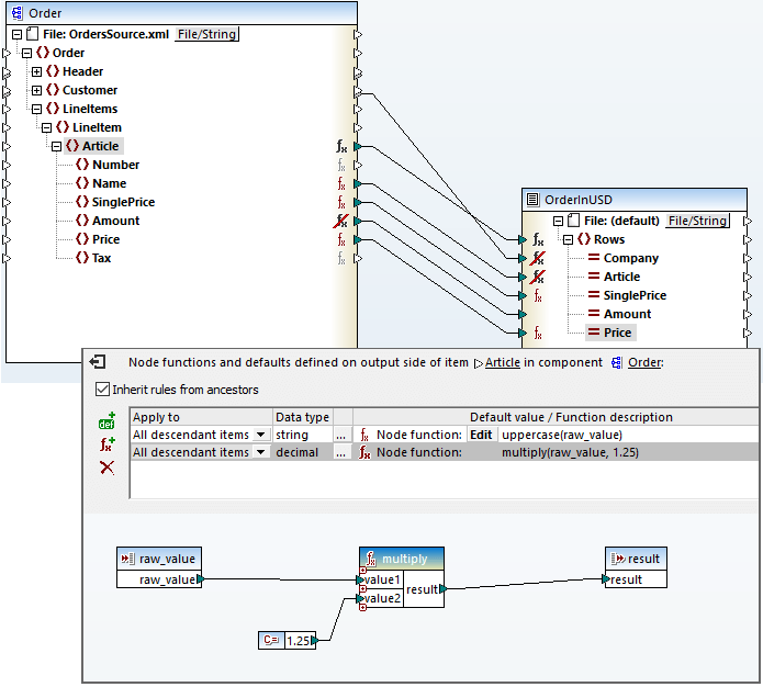
2. Node functions for data mapping
During the data mapping process, it’s often necessary to apply the same processing (for example, to trim white space, change capitalization, multiply values, provide a default for empty values, etc.) to multiple nodes at once.
Now MapForce users can easily accomplish this using node functions, which let you define functions or defaults and apply them to multiple nodes without repeating the function – or even drawing mapping lines.

Nodes affected by a defined node function (shown in the inset box above) are indicated in the mapping by a black “Fx” function icon, while descendant nodes inheriting the function are shown with a red icon.
The ability to assign the same processing rules to many nodes at once reduces the time required to define and maintain mappings significantly and at the same time simplifies mappings visually, making them cleaner and easier to understand.
3. Support for C++ code engineering for UML modeling
C++ is one of the most powerful and efficient programming languages available, the de facto choice for high-performance computing, server applications, and complex architectures that demand the most powerful language constructs.
UModel now supports C++ in addition to C# and Java for program code generation from UML models, reverse engineering of existing code, and round-trip engineering.

This long-awaited support is the final requirement to put UModel on par with the most UML modeling products. However, unlike other UML solutions with comparable functionality, UModel remains affordably priced.
4. Certifications from XBRL standards bodies
Both XMLSpy and RaptorXML+XBRL Server have received the new XBRL Certified Software™ designation from XBRL International for strict conformance with XBRL standards.

With its XBRL taxonomy editor and validator, XMLSpy is certified for both creation and consumption of XBRL reports, while the RaptorXML+XBRL Server is certified report consumption software for validating and processing XBRL documents.

RaptorXML also received certification from XBRL.US for Version 5 of the DQC (Data Quality Committee) rules. Certified applications incorporate the current set of approved XBRL US Data Quality Committee rules and successfully run the rules on XBRL filings to produce expected results.
These two certifications reflect the strict conformance to XBRL standards provided by Altova XBRL tools.
5. The all new DiffDog Server

The file and directory comparison power of the popular Altova DiffDog desktop tool is now available as a high-performance server software product that is available for Linux and MacOS X in addition to Windows.
DiffDog Server lets you automate high volume comparisons and generate diff reports automatically with support for:
- Comparing binary, text, and XML files
- Diffing directories
- Comparing ZIP archives
- Comparing files at URLs
- Two-way and three-way diffs
Version 2018 Release 2 is available now. Update your software now or download a free 30-day trial of any Altova product.