Altova MapForce 2024 Basic Edition

El paso siguiente consiste en agregar el segundo archivo de origen: Insertar el archivo Library.xml en la asignación. Ya que se hace referencia el esquema (Library.xsd) en este archivo XML, no es necesario añadir el archivo del esquema en otro paso separado. Para comprobar si la referencia al esquema es correcta, abra la configuración de los componentes.

 

Ahora pulse y mantenga pulsado el encabezado del componente nuevo y póngalo bajo el componente Books. Puede mover los componentes en cualquier momento y dirección. Sin embargo, si coloca los componentes de origen a la izquierda de los de destino la asignación será más fácil de leer y de entender. Esta es la convención que usan en todas las asignaciones de esta documentación, así como los archivos de asignación de ejemplo que se instalan con MapForce.

 

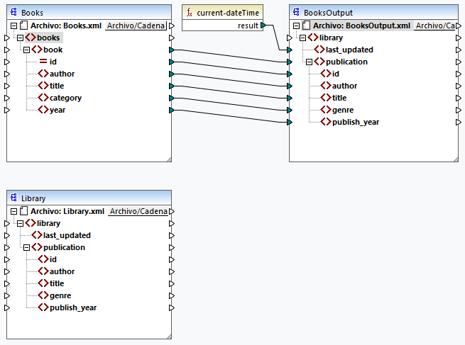
En este punto la asignación tiene este aspecto:

MF_Tut2_Add2Source

 

© 2017-2023 Altova GmbH