Generar diagramas de secuencia a partir de código fuente
Con el siguiente ejemplo puede aprender a crear un diagrama de secuencia a partir de un método. El proyecto que contiene este método proviene de aplicar ingeniería inversa al código fuente Java. Puede encontrar este código fuente Java en la ruta: C:\Usuarios\<usuario>\Documentos\Altova\UModel2023\UModelExamples\OrgChart.zip. Primero, descomprima el archivo OrgChart.zip (haga clic con el botón derecho en el explorador de Windows y seleccione Extraer todos).
1.En el menú Proyecto haga clic en Importar directorio de código fuente y seleccione el directorio en el que descomprimió los archivos en el paso anterior.
2.Siga las instrucciones del asistente para importar el código fuente como proyecto de Java. Para más información sobre este paso consulte el apartado Ingeniería inversa (del código al modelo).
3.Una vez importado el código, haga clic con el botón derecho en el método main de la clase OrgChartTest en la Estructura del modelo. Ahora elija el comando Generar diagrama de secuencia a partir del código en el menú contextual.
Esto abre el cuadro de diálogo "Generación de diagrama de secuencia", donde puede configurar la generación.

4.Seleccione las opciones de presentación y diseño y después haga clic en Aceptar.
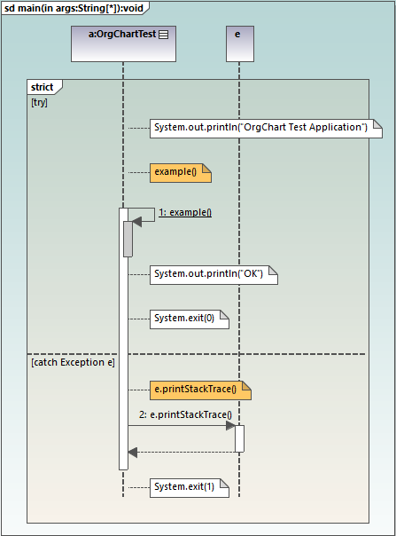
La imagen siguiente muestra el diagrama de secuencia que se genera con las opciones seleccionadas en la imagen anterior.
![]() |
Opciones de los diagramas de secuencia
En esta tabla se explican las opciones de generación de los diagramas de secuencia.
Opción | Objetivo |
|---|---|
Propietario del diagrama | Puede elegir esta opción al generar un diagrama por primera vez. En el caso de diagramas que ya existen, esta información es de solo lectura.
Haga clic en el botón Examinar y navegue hasta el paquete propietario del diagrama. De lo contrario, la opción [autoselect] coloca el diagrama en el paquete predeterminado. |
Actualizar el diagrama automáticamente cuando el modelo se actualice con el código | Al aplicar ingeniería inversa (del código al modelo), los diagramas de secuencia se vuelven a generar automáticamente en el modelo, siempre y cuando haya marcado esta opción al generar el diagrama por primera vez.
En el caso de diagramas que ya existen:
1.Seleccione el diagrama de secuencia en la Estructura del modelo o en el Árbol de diagramas. 2.En la ventana Propiedades marque la casilla actualizar al realizar ingeniería inversa. ![]() Si marca la casilla usar para ingeniería directa, la sincronización del modelo al código generará código basado en el diagrama de secuencia cuando aplique ingeniería directa (del modelo al código); véase también Generar código a partir de diagramas de secuencia.
Si no marca ninguna de estas casillas es probable que este diagrama forme parte de un diagrama mayor o puede que haya creado el diagrama a partir de una operación a la que no ha aplicado ingeniería inversa. |
Mostrar código en las notas | Marque esta casilla para generar el diagrama con notas que contienen código de programa. |
Mostrar también el código de los mensajes que aparecen justo debajo | Incluso si es posible mostrar un extracto de código como mensaje UML en el diagrama, si marca esta opción el código de ese mensaje se mostrará también como una nota. |
Usar color especial para invocaciones que no se puedan mostrar | Asigna el color que elija a las invocaciones que no se pueden mostrar. |
Mostrar fragmentos combinados vacíos | Mantiene los bloques Fragmentos combinados en el diagrama, incluso aunque no tengan contenido. |
Mostrar invocaciones desconocidas | Si marca esta opción se muestran los mensajes de las operaciones o de los constructores que no se pueden resolver (es decir, que no se encuentran en el modelo). |
Dividir en diagramas más pequeños cuando proceda | Divide automáticamente los diagramas de secuencia en subdiagramas más pequeños y genera hipervínculos entre ellos para facilitar la navegación. |
Nivel máximo de invocación | Define el nivel máximo de las llamadas en ese diagrama. Por ejemplo, si method1() llama a method2(), que llama a method3() y el nivel máximo de invocación es 2, entonces se muestra method2 pero no method3. |
Omitir estos nombres de tipo | Permite establecer una lista de valores separados por comas de los tipos que no deben aparecer en el diagrama de secuencia al generarlo. |
Omitir estos nombres de operación | Permite establecer una lista de valores separados por comas de las operaciones que no deben aparecer en el diagrama de secuencia generado. Las operaciones cuyos nombres añada a la lista se ignorarán. Si escribe un símbolo "+" antes del nombre de la operación (por ejemplo, +InitComponent), esa operación aparece en el diagrama pero sin contenido. |
Usar una línea de vida especial para llamadas estáticas | Si hay llamadas estáticas a métodos y si ya hay una instancia de ese objeto en el diagrama, los mensajes suelen usar esa línea de vida. Si activa esta opción, el generador de diagramas usa una línea de vida distinta para las llamadas estáticas a métodos para ese clasificador. |


