Altova MapForce 2025 Professional Edition

MapForce dispone de un panel de consulta de BD (ver a continuación) que permite consultar y modificar la base de datos independientemente del proceso de asignación. Estas consultas directas no se guardan con la asignación. Existe un panel de consulta de BD independiente para cada asignación activa en ese momento. En cada panel de consulta de BD puede conectarse a diferentes bases de datos. Recuerde que las conexiones creadas en el panel de consulta de BD no forman parte de la asignación y no se conservan cuando se cierra la aplicación, a no ser que las defina como recursos globales.

mf_db_query_pane

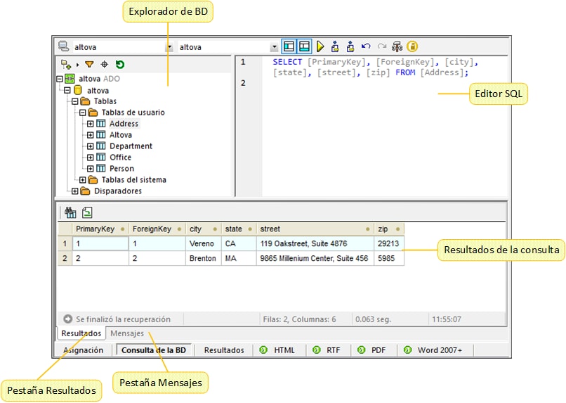
El panel de consulta de BD se divide en varias vistas:

 

Explorador de la BD: muestra información sobre la conexión y las tablas de la BD;

Editor SQL: en él se escriben las consultas SQL;

Pestaña Resultados: muestra los resultados de las consultas en forma de tabla;

Pestaña Mensajes: muestra mensajes de advertencia y de error.

 

Para configurar las opciones de la consulta de BD, use la sección Base de datos en el cuadro de diálogo Opciones. Para más información, véase el apartado Configuración de Consulta de BD.

 

Conectarse a una base de datos

Antes de ejecutar consultas en una base de datos, debe conectarse a ella. Si la asignación ya incluye un componente de base de datos, puede seleccionar la conexión de base de datos actual en la parte superior del panel Consulta de BD y empezar a ejecutar consultas en su BD.

 

Si la asignación no incluye ningún componente de base de datos todavía o si desea conectarse a una base de datos nueva, haga clic en el botón quickconnect (Conexión rápida) y siga los pasos del asistente (ver Ejemplos). También puede seleccionar una conexión de BD existente de Recursos globales.

 

© 2018-2024 Altova GmbH