Altova SchemaAgent is a visionary tool for managing relationships among XML-based files - across a project, an intranet, or even an enterprise.
Since SchemaAgent allows you to analyze and manage your XML Schema, XSLT, and WSDL files as a pool of resources, you can easily construct complex documents from elements of files distributed about your network to re-use existing components and reduce development time.

Altova SchemaAgent is a visionary tool for managing relationships among XML-based files - across a project, an intranet, or even an enterprise.
Since SchemaAgent allows you to analyze and manage your XML Schema, XSLT, and WSDL files as a pool of resources, you can easily construct complex documents from elements of files distributed about your network to re-use existing components and reduce development time.
SchemaAgent uses graphical components and color-coded lines to present you with a visual representation of your XML information architecture. This allows you to quickly ascertain the relationships that exist between associated schemas, as well as the various components and data types that exist within each schema. It's easy to modify connections and create new import, include, or redefine (IIR) relationships using simple drag and drop functionality.
SchemaAgent allows you to:
By viewing relationships between XSLT 1.0/2.0/3.0 stylesheets and other files in the SchemaAgent graphical design view, you’re able to immediately understand how any changes you make will impact related files.
In addition, because SchemaAgent allows you to create and change relationships between files graphically, you can easily reuse existing components and reduce redundant development efforts.
When you drag a WSDL file from the SchemaAgent explorer pane onto the design pane, SchemaAgent represents it as a graphical component with details about imported WSDL and XML Schema files, inline schemas, namespaces, and definitions contained in the WSDL document.
These relationships can be managed easily within SchemaAgent with changes automatically propagated to impacted files.
You can connect to SchemaAgent while working with the XMLSpy XML Schema editor and have access to all schemas in the SchemaAgent server path as well as their components in the XMLSpy info windows and entry helpers.
When you insert one of these components into the schema you’re editing, you can choose which schema includes the definition you require, and SchemaAgent will automatically create the required include/import/redefine statements and propagate all changes to the related files in the SchemaAgent server path!
This greatly reduces the complexity associated with schema development and enables the efficient re-use of information assets.
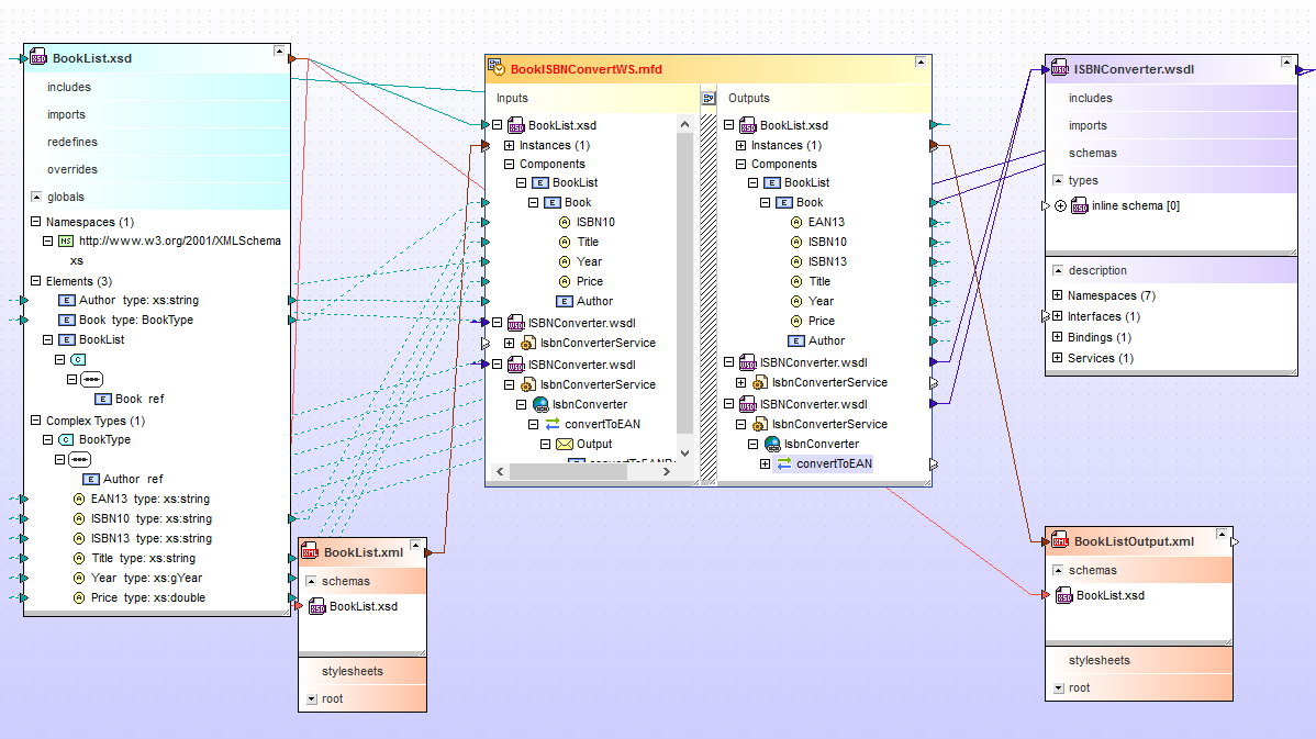
When XML Schemas are utilized as the source and/or target of a MapForce data mapping project, SchemaAgent displays the mapped nodes used in each schema. Related XML instance and WSDL files are also displayed, presenting you with a complete, accurate representation of how XML assets are used and linked throughout your organization.
SchemaAgent gives you an accurate picture of your XML infrastructure in a matter of seconds, giving you the knowledge you need to efficiently manage, edit, and reuse components in a productive, error-free manner.





