NoSQL Database Support and More in Version 2022
Altova Software Version 2022 is now available, with exciting new support for mapping and converting NoSQL databases in MapForce, pure text report output in StyleVision, and Windows 11 across the product line. The release also adds support for the exciting new OIM standard from XBRL International.
Here’s a look at the highlights.

Windows 11
Windows 11 represents a significant operating system upgrade from Microsoft that brings improved stability, security, scalability, and enhanced performance to developer desktops and laptops.
We are proud to release full Windows 11 compatibility across the product line.
NoSQL Data Mapping and Conversion
MapForce is an award-winning data mapping and conversion tool that supports a wide variety of data formats. The software has long supported numerous relational database types with new databases added regularly, and we are excited to announce new support for NoSQL databases.
Starting with Version 2022, MapForce supports MongoDB and CouchDB, two of the most prominent NoSQL databases.
To transform data between NoSQL databases and other supported data formats (e.g., XML, JSON, Protobuf, CSV, EDI, relational databases, etc.), a schema is required to represent each data structure being mapped.
For NoSQL databases, users can either point to an existing JSON Schema or have MapForce auto-generate a JSON Schema based on all, or a selection of, the documents in the NoSQL collection being mapped.
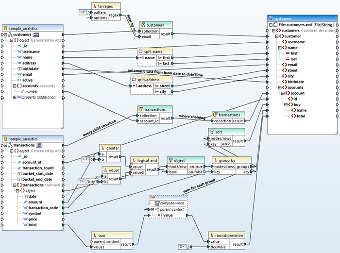
Below is an example mapping that is reading BSON (Binary JSON) data from MongoDB and processing it before mapping it to a target XML document.

NoSQL databases are also now supported by MapForce Server for high-performance automation of data mapping projects designed in MapForce.
Pure Text Report Output
StyleVision is a multichannel report builder for XML, databases, and XBRL. With support for a variety of web and print output formats, StyleVision now also provides an option for pure text output. Text-only reports are ideal for machine reading or in circumstances when it’s useful to view large amounts of data without the need for styling and layout considerations.
Based on your graphical report design, StyleVision will generate the text report as well as an XSLT stylesheet for automating the transformation. You can also automate these transformations using StyleVision Server.
From your single design, StyleVision also generates the same report in HTML, PDF, RTF, and Word, as shown below.

OIM for XBRL
Several of Altova’s XBRL tools now support a promising new standard from XBRL International called the Open Information Model (OIM).
To help organizations more easily realize the benefits of XBRL for financial reporting, the OIM offers new and simpler ways of working with and consuming XBRL data. For instance, though XML-based XBRL provides an efficient, standards-based representation of business report data, such data is often originally generated, stored, and/or consumed in other formats.
The OIM provides a model for easily transforming XBRL data between XML and other popular formats including CSV and JSON. This way, organizations can take advantage of the functionality of XBRL and at the same time have XBRL documents written in the format(s) most convenient for them.
Support for the OIM in Altova software is as follows:
- XMLSpy supports the OIM with validation of XBRL reports in XML, JSON, and CSV, as well as one-click conversion between those formats.
 

- RaptorXML Server offers high volume, high performance validation of documents in OIM format (xBRL-XML, xBRL-JSON, xBRL-CSV) as well as automated generation of the different OIM output formats (XML, JSON, CSV).
 - Altova EBA XBRL Add-in for Excel gives customers submitting to the EBA (European Banking Authority) the option of exporting reports built in Excel directly to EBA-conformant XBRL-CSV.
 
Learn More and Update
For news about all the new features across the product line, select your product from the What’s New page.
To update to the latest version or download a free, 30-day trial, head to the download page.